Apple Messages for Business is a service that enables your organization to communicate directly with your customers through your Customer Service Platform (CSP), which in this case will be ASAPP, using the Apple Messages for Business app.Documentation Index
Fetch the complete documentation index at: https://asapp-04-04-getting-started-ga.mintlify.app/llms.txt
Use this file to discover all available pages before exploring further.

All third party specifications are subject to change by Apple. As such, this section may become out-of-date. ASAPP will always attempt to use the most up-to-date third-party documentation. If you come across any errors or out-of-date content, please contact your ASAPP representative.
Quick Start Guide
- Register for an Apple Messages for Business account
- Specify Entry Points
- Complete User Experience Review
- Determine Launch & Throttling Strategy
Register for an Apple Messages for Business Account
Before integrating with ASAPP’s Apple Messages for Business adapter, you must register an account with Apple. See Apple Messages for Business Getting Started documentation for more details.Specify Entry Points
Entry points are where your customers start conversations with your business. You can select from Apple and ASAPP entry points.Apple Entry Points
Apple supports multiple entry points for customers to engage using the Messages app. See Apple Messages for Business Entry Points documentation for more information.ASAPP Entry Point
ASAPP supports the Chat Instead entry point. See the Chat Instead documentation for more information.Complete User Experience Review
Apple requires a Brand Experience QA review before the channel can be launched. Please work with your Engagement Manager to prepare and schedule for the QA review. See the Apple User Experience Review documentation for more information.Determine Launch & Throttling Strategy
Depending on the entry points configured, your Engagement Manager will share launch best practices and throttling strategies.Customer Authentication
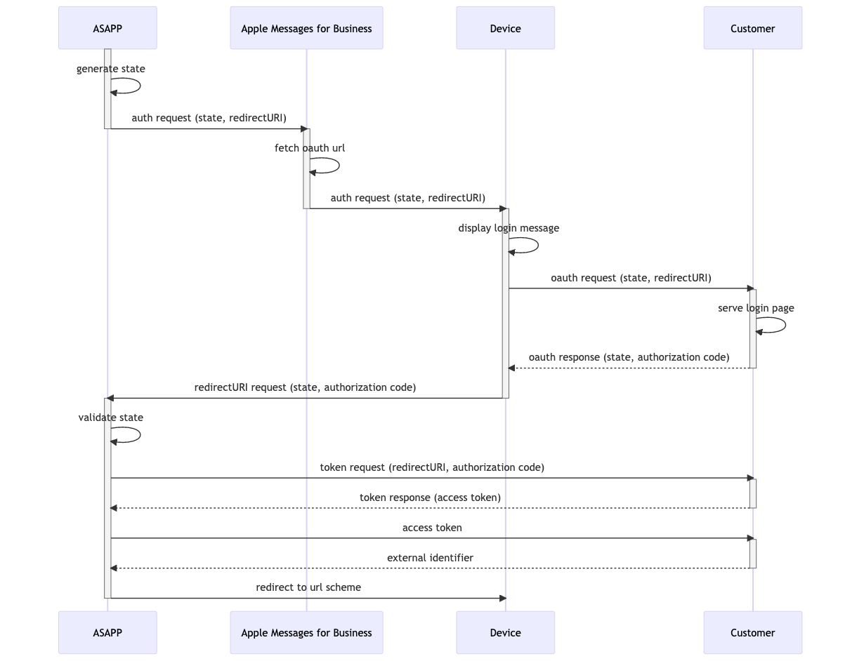
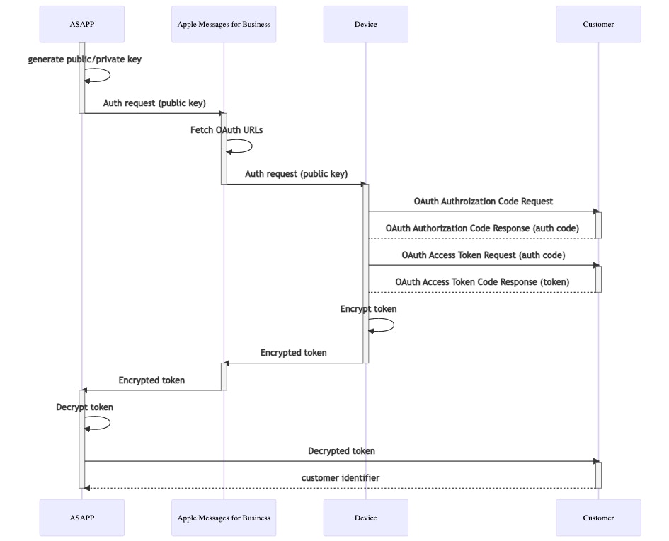
Apple Messages for Business supports Customer Authentication, which allows for a better and personalized customer experience. You can implement Authentication using OAuth.OAuth
- Requires OAuth 2.0 implemented by customer
- No support for biometric (fingerprint/Face Id) authentication on device
- Does not require native iOS app
Additional steps are required to support authorization for users with devices running versions older than iOS 15. Consult your ASAPP account team for more information.
Latest Authentication Flow

Old Authentication Flow

- An OAuth 2.0 login flow, including a login page that supports form autofill. This page must be Apple-compliant. See the Authentication Message documentation for more details.
- Provide an API endpoint for ASAPP to obtain an external user identifier. This should be the same identifier that is supplied via the ASAPP web and mobile SDKs as the CustomerId.
- Provide an endpoint through which to obtain an access token by supplying an authcode. This endpoint must support URL encoded parameters.
-
Provide an endpoint that can accepted POST requests in the following format:
The authorization request from the device to the customer’s login page will always contain response_type, client_id, redirect_uri, scope and state and will be application/x-www-form-urlencodedAlso note that the older authentication flow is backwards-compatible for iOS versions 16+.